My Projects

Here are some of the projects I've worked on. They reflect my interest in systems analysis, programming, and problem-solving.

PS1

Portfolio Website

A personal portfolio website built using HTML, CSS and JavaScript to showcase my skills, projects, contacts, experience, education, and certificates.

HTML CSS JavaScript
PS2

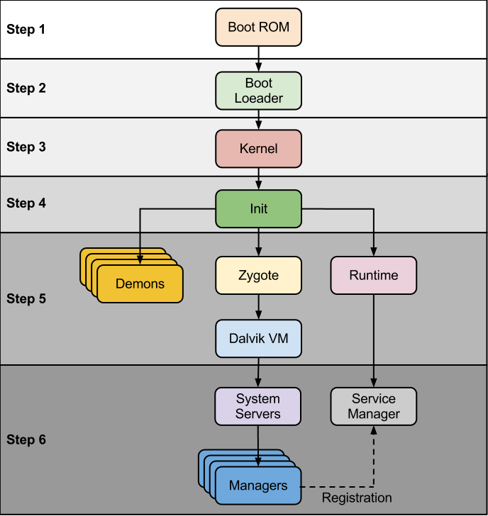
Android Kernel Module

A modified Android kernel module has been overclocked to enhance performance, It uses my skills to analyze which code should be modified to change the required parameters and code from the original source code.

C